新規作成
|
一覧
|
RSS
|
FrontPage
|
検索
|
更新履歴
[
Calendar
/
When
/
Ruby
/
3.クラス図
/
13.暦及び時計
] (前:
12.時間参照系
|次:
14.時間座標系
) (
English
)
☆
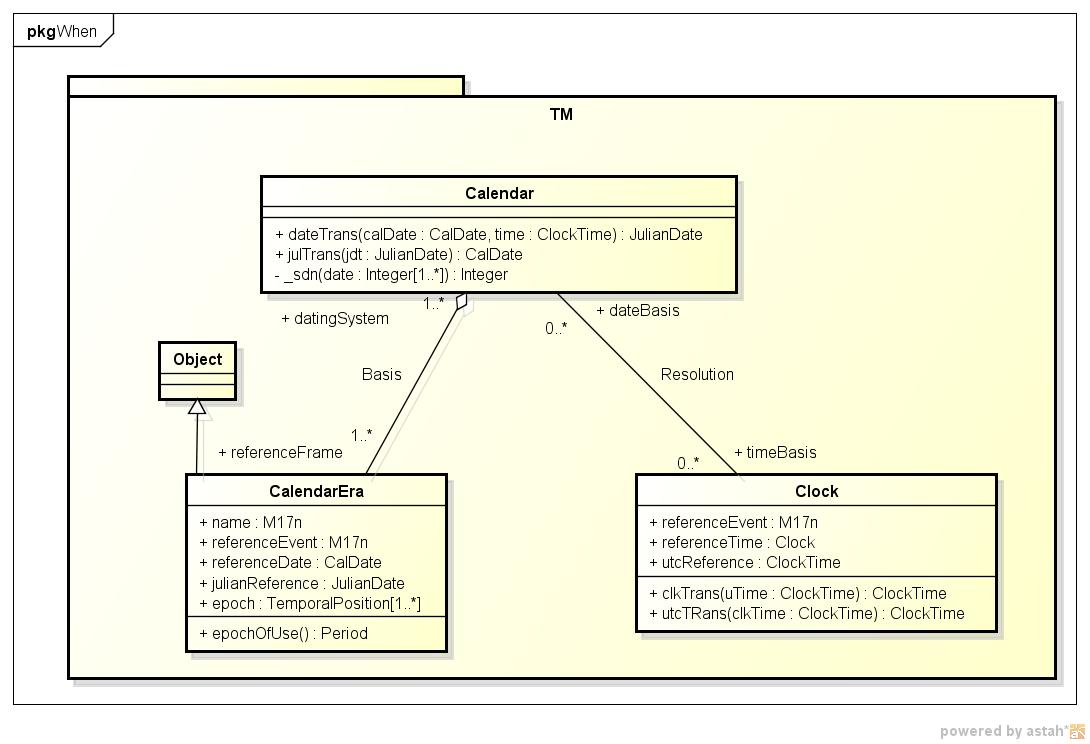
13.暦及び時計
☆
UniWiki
β1.56 © 2003-2004 by
CHIDA Daisuke
.
Based on
YukiWiki
2.0.5 © 2000-2002 by
Hiroshi Yuki
.
Modified by
Takashi SUGA
.